Profiilin luonti asiakasta varten
Profiili määrittää sen, että mitä kameroita tai laitteita loppuasiakas näkee Spotter-ohjelmistossa.
On tärkeää, että asiakkaan profiili sisältää vain ne komponentit, joita hän tarvitsee.
Siirry System Manager\Profiilit
Valitse Lisää profiili

3. Määritä profiilin nimi

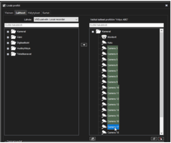
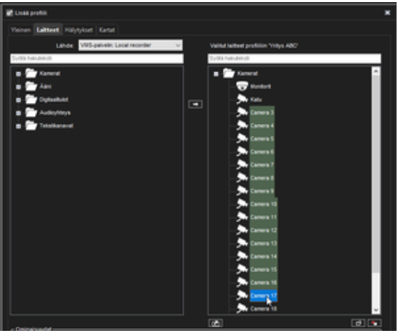
4. Siirry Laitteet-välilehdelle
5. Valitse Lähde: VMS-palvelin Local recorder

6. Valitse kansio Kamerat ja paina ikonia Lisää

7. Maalaa Valitut laitteet-listasta ne kamerat, joita ei ole liitetty järjestelmään.

8. Vahvista muutokset painamalla OK
