Breadcrumbs

Profiilin luonti asiakasta varten

Profiili määrittää sen, että mitä kameroita tai laitteita loppuasiakas näkee Spotter-ohjelmistossa.

On tärkeää, että asiakkaan profiili sisältää vain ne komponentit, joita hän tarvitsee.

  1. Siirry System Manager\Profiilit

  2. Valitse Lisää profiili

    image-20230629-180953.png

3. Määritä profiilin nimi

image-20230629-181001.png

4. Siirry Laitteet-välilehdelle

5. Valitse Lähde: VMS-palvelin Local recorder

image-20230629-181010.png

6. Valitse kansio Kamerat ja paina ikonia Lisää

image-20230629-181019.png

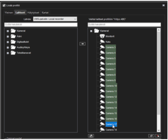
7. Maalaa Valitut laitteet-listasta ne kamerat, joita ei ole liitetty järjestelmään.

image-20230629-181026.png

8. Vahvista muutokset painamalla OK

image-20230629-181033.png