Breadcrumbs

Profiilit

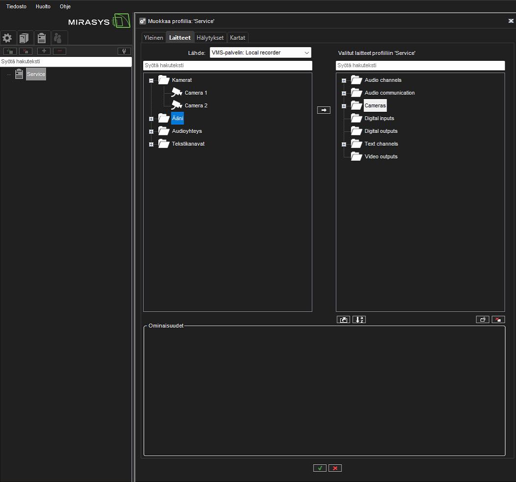
Profiilit määrittelevät, mihin VMS-komponentteihin käyttäjällä on pääsy ja millaiset käyttäjäoikeudet käyttäjällä on komponentteihin. Järjestelmässä on yksi oletusprofiili, Service. Oletusprofiili sisältää laitteet, jotka Master Serverin lisenssiavain määrittää.

Laitteet on ryhmitelty laitetyypin mukaan. Esimerkiksi kaikki kamerat ovat yhdessä ryhmässä ja kaikki äänikanavat ovat eri ryhmässä.

Profiili määrittää käyttäjän oikeudet järjestelmässä. Jokaisella käyttäjällä voi olla 1–5 profiilia, jotka sisältävät näitä laitteita:

  • Kamerat (kiinteät kamerat ja PTZ-kamerat)

  • Äänikanavia

  • Ääniviestintäkanava

  • Digitaalisia tuloja

  • Digitaalisia lähtöjä

  • Videolähtöjä

  • Tekstikanavia

  • Hälytyksiä

  • Plugineja

  • Web-selaimen kotisivuja

Jos haluat nähdä profiilin sisällön, kaksoisnapsauta profiilia, jolloin sen sisältö latautuu päänäytölle.

profile content FI.jpg

Voit käyttää oletusprofiilia sellaisenaan tai muokata sitä vapaasti, esimerkiksi ryhmäkamerat tarkassa paikassa. Tai voit lisätä uusia profiileja. Profiili voi sisältää laitteita eri palvelimilta.

Voit lisätä profiiliin jopa 2 000 ryhmää ja laitetta. Lisäksi voit ryhmitellä laitteet haluamallasi tavalla.