Breadcrumbs

ONVIF Profile M alarm triggers

ONVIF profile M support enables our system to respond to the triggering of an alarm generated by camera analytics.

💡

See ONVIF Profile M Custom Alarm Triggers for how to create customized triggers

ONVIF alarm

When you have added a device that supports ONVIF Profile M, you do not need to take any special steps to enable or disable these triggers. They are automatically added to the camera's metadata triggers.

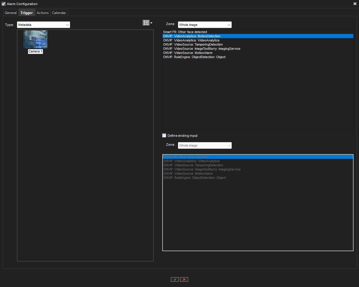
In the Alarm Configuration in System Manager, this will be displayed in the Trigger tab and listed as ONVIF. You can use these to create new alarms.

Screenshot 2023-12-28 134331.png

Creating an ONVIF alarm trigger

Note that device alarms/triggers itself should be configured using device web interface, not in the System Manager.

This configuration should be done before you add device to VMS. Otherwise device capabilities should be refreshed in System Manager for it to include the changes in device.

  1. Start the System Manager desktop application.

  2. Add a device with ONVIF Profile M support.

  3. Go to the VMS Servers tab.

  4. Select Alarms.

  5. Select a New Alarm.

  6. The General tab opens. Name the alarm in the general tab, and select which profiles will use the alarm.

  7. Go to the Trigger tab.

  8. Select Metadata as the type.

  9. Select the type of ONVIF metadata you want to use to trigger the alarm.

  10. Go to the Actions tab and select the desired action for the alarm.

  11. Go to the Calendar tab and select which days/hours are enabled for the alarm. By default, the alarm is active 24 hours each day.

  12. Click the OK checkmark ☑️ at the bottom of the page